After weeks of leaded movies of Gemini 3, the wait is over. Gemini 3 is right here. And what can I say, when the entire AI world is raving about it. Sam Altman, himself praised Google for the discharge:
The discharge of Gemini 3 marks a turning level in how Google needs folks to make use of AI. The corporate is not speaking about instruments. It’s speaking about help, reasoning and full activity completion. The replace brings a way of maturity that earlier variations couldn’t ship.
The brand new mannequin feels extra assured, extra succesful and extra versatile. It might perceive nearly something you give it. The result’s an AI system that feels much less like a chatbot and extra like a collaborator. This text walks you thru what Gemini 3 is, what it may well do, the place you need to use it and why the replace issues for you!
What’s Gemini 3?
Gemini 3 is Google’s subsequent era household of AI fashions constructed to know textual content, photos, audio, video and code. The system brings deeper reasoning, higher reminiscence dealing with and stronger consciousness of person intent.
The mannequin is designed as a unified intelligence layer for Google merchandise. It powers Search in AI Mode, the Gemini app, Vertex AI, Firebase AI Logic and a rising set of developer and enterprise instruments. The design purpose is easy. One mannequin that works in every single place and adapts to each use case.
You’ll be able to consider Gemini 3 as a multimodal drawback solver that learns from context and builds structured, human pleasant outputs.
Key Options of Gemini 3
- Multimodal reasoning: Gemini 3 processes photos, movies, PDFs, diagrams and huge paperwork with stronger accuracy. It combines totally different inputs and produces insights that really feel extra grounded.
- Improved logic and planning: The mannequin performs higher in duties that want clear steps, long run monitoring and error checking. It might break down complicated issues and persist with a plan.
- Generative UI: The system can create layouts, charts, interactive blocks and visible buildings inside its response. These parts make lengthy solutions simpler to learn and work together with.
- Higher conversational high quality: Responses really feel sharper and extra organised. The mannequin stays on matter and maintains context over longer conversations.
- Developer and product integration: Builders can use Gemini 3 by means of APIs, Vertex AI, Firebase AI Logic and the Gemini CLI. The mannequin helps construct apps, auto generate elements and drive brokers that deal with multi step operations.
- Enterprise grade reliability: The system helps massive context home windows and multimodal enter pipelines. It’s appropriate for inner information techniques, lengthy doc processing, operational evaluation and automatic workflows.
- Safer behaviour: Gemini 3 consists of stronger grounding, improved reality checking alerts and higher safety towards deceptive outputs.
How you can Entry Gemini 3?
You’ll be able to entry Gemini 3 within the following methods:
By way of the Google AI Studio
Google AI Studio additionally helps Gemini 3. You’ll be able to check multimodal inputs, discover agentic behaviors and export working code on to their purposes. This is likely one of the easiest methods to experiment with the brand new mannequin with out writing a lot setup code.

Contained in the Gemini app
The app now runs on Gemini 3. Customers with larger tiers can choose Pondering mode for longer, deeper responses. The expertise feels extra structured and extra expressive.
By way of Search in AI Mode
Search has a brand new AI Mode the place you’ll be able to swap to a Gemini 3 powered view. This mode can clarify, summarise, plan and create structured solutions that transcend easy search outcomes.
By way of Vertex AI
Builders and groups can entry Gemini 3 Professional inside Vertex AI. This provides excessive all through, massive context help and multimodal options. It’s best for constructing manufacturing purposes. You could find API costing right here.
By way of the Gemini CLI
The Gemini CLI permits builders to work together with Gemini 3 instantly from the terminal. You’ll be able to generate code, scaffold apps, analyse information and run agent degree duties with out leaving your workflow. Discover particulars right here.
Efficiency and Benchmarks
Gemini 3 professional exhibits clear positive factors in reasoning, accuracy and multimodal efficiency. The mannequin outperforms 2.5 Professional throughout each main benchmark and takes the highest place on the LMArena Leaderboard with a rating of 1501 Elo.

It handles superior reasoning with ease. Gemini 3 Professional scores 37.5 p.c on Humanity’s Final Examination and reaches 91.9 p.c on GPQA Diamond. It additionally units a brand new file in arithmetic with 23.4 p.c on MathArena Apex.
Its multimodal outcomes are sturdy as properly. The mannequin reaches 81 p.c on MMMU Professional and 87.6 p.c on Video MMMU, displaying sturdy understanding of photos and video. It additionally improves factual accuracy with a 72.1 p.c rating on SimpleQA Verified.
Benchmarks by no means present the entire story. Actual worth turns into clear while you check the mannequin throughout lengthy classes, massive inputs and complicated workflows. So let’s check out the mannequin!
Attempting Out Gemini 3 Professional
I’m accessing Gemini 3 professional utilizing Google AI Studio. You need to use it by way of any of the strategies talked about beforehand within the article.
Job 1: Summarization
For this activity, I can be importing the SRTs of 1 hour lengthy Free course on constructing a Deep Analysis Agent. Now I’ll ask Gemini 3 professional to reply a few of my questions relating to the course:
Immediate: “Undergo the course SRTs and do the next activity:
– Which instruments are lined within the course
– What are the highest 7 key takeaways from this course.
– Who ought to take into account enrolling on this course.
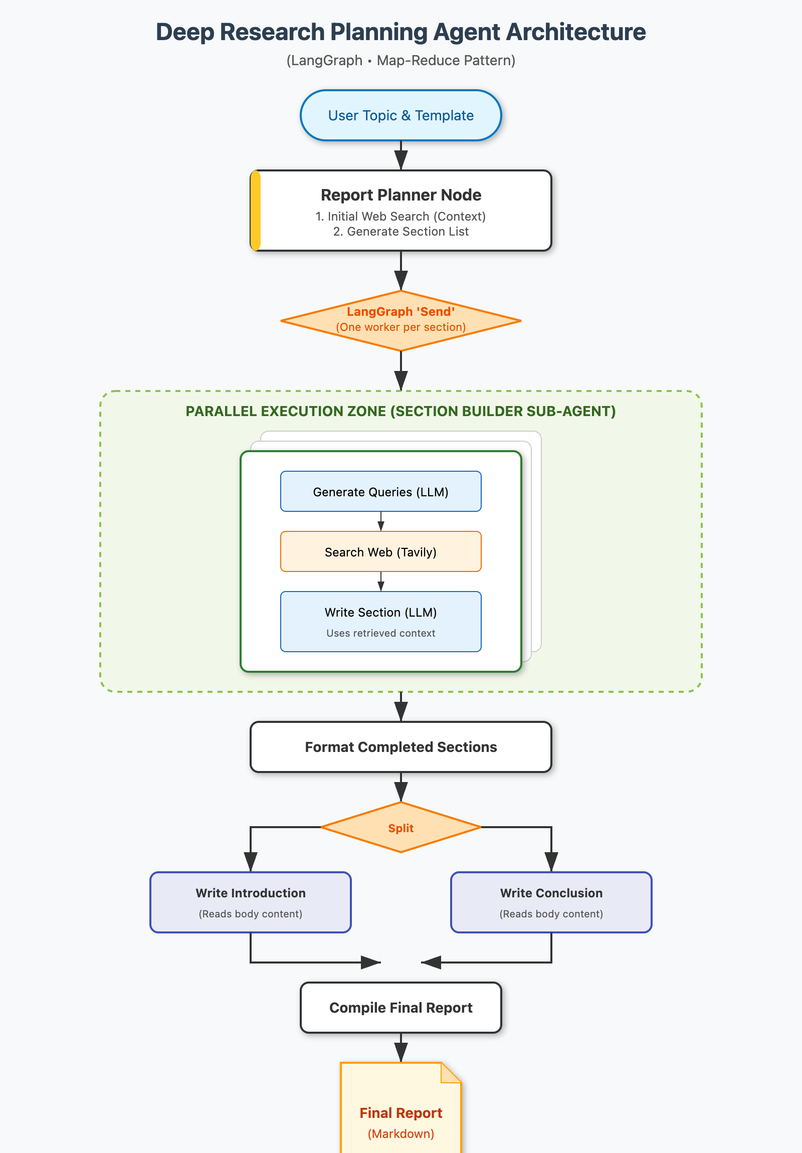
– One of many SRT has the overview of the complete agent constructing course of. Give me a diagram explaining the identical.“
Output:
My Take:
Gemini 3 Professional did a stellar job. I had been struggling to summarise these SRTs for a very long time. I attempted Gemini 2.5 Professional and GPT 5.1 earlier, however the size of the transcripts made it unimaginable to get correct outcomes. Gemini 3 Professional not solely responded rapidly, it produced a way more logical abstract that matched the movement of the course content material.
The venture workflow was one other problem I had been caught on. Picture era fashions saved failing to render the textual content accurately as a result of the structure was too complicated. Gemini 3 Professional dealt with it in seconds and the output got here out nice. See it for your self:

Job 2: Constructing an App
I can be vibe coding a guess the phrase app for this activity. I’ve finished it beforehand utilizing GPT 4.5 and GPT 5.1 as properly. Discover the ends in my article – OpenAI Releases GPT 5.1: Right here’s The way it Performs! Let’s see what Gemini 3 professional creates:
Immediate: “Create a cute and interactive UI for a “Guess the Phrase” sport the place the participant is aware of a secret phrase and supplies 3 quick clues (max 10 letters every). The AI then has 3 makes an attempt to guess the phrase. If the AI guesses accurately, it wins; in any other case, the participant wins.“
Output:
My Take:
The UI Gemini 3 Professional generated is manner higher than the one I acquired from GPT 5.1. The design seems to be cleaner, extra polished and extra constant. The elements are properly structured and the general structure feels intentional. What impressed me most is how rapidly it got here collectively. I solely needed to give a single immediate and it took form with nearly no observe up directions. This seems like a real improve in sensible UI era.
Job 3: Reasoning
One other widespread drawback with most LLMs is their picture evaluation functionality. They typically battle to learn complicated photos and often reply incorrectly. So I wished to see if Gemini 3 Professional might lastly clear up this.
Enter Picture:
Output:

My Take:
Wow. I genuinely didn’t anticipate Gemini 3 Professional to get this proper, however it did. The response took barely longer than GPT 5.1, however the reply was correct. I’ve examined this precise picture on a number of LLMs earlier than and each single one did not interpret it accurately. Gemini 3 Professional is the primary mannequin that understood it and responded with the best reply.
Enterprise Use
Gemini 3 is designed with enterprise wants in thoughts. Groups can use it for coverage summarisation, compliance checks, lengthy doc evaluation, buyer help workflows and inner information brokers. The mannequin handles massive volumes of textual content, photos, diagrams and reviews with constant high quality.
The system additionally respects governance and safety necessities. It permits companies to maintain information personal whereas operating complicated AI workloads. Groups can join Gemini 3 to inner techniques, information warehouses and workflow engines to construct sensible options.
Giant organisations that take care of analysis, operations, threat, procurement or documentation heavy processes will achieve probably the most advantages.
CLI Expertise
The Gemini CLI offers builders a quick approach to work with the mannequin. It helps app scaffolding, code evaluate, documentation era and reasoning duties. The movement feels easy as a result of the whole lot occurs contained in the terminal.
Builders can run a immediate that generates a full venture construction. They’ll add a file to analyse a bug. They’ll ask the mannequin to put in writing assessments or suggest enhancements. The CLI makes Gemini 3 really feel like a coding accomplice fairly than a distant API.
We can be overlaying this intimately quickly. Keep tuned!
Conclusion
Once I began writing this text, I didn’t anticipate Gemini 3 to be this highly effective. Most mannequin updates really feel small and barely noticeable to the top person. This one doesn’t. Google has delivered one thing that genuinely feels new. I check a number of LLMs day-after-day simply out of curiosity, however I’ve not loved exploring a mannequin as a lot as I loved working with Gemini 3. It feels sharp, succesful and dependable in a manner that stands out from the whole lot else I’ve used to this point.
All I can say is that this. Gemini 3 is definitely the very best AI mannequin on this planet and to really feel its energy, you should strive it out for your self.
Login to proceed studying and revel in expert-curated content material.

