- Have you ever ever stopped and puzzled what the key sauce is behind DeepSeek?
- What systemic adjustments are chargeable for the spectacular enchancment in GPT 5?
- How precisely did Google handle to make Gemma, its compact mannequin, carry out fabulously regardless of its small measurement?
We dwell in an AI-saturated world. You open Twitter (sorry, X) and there’s a brand new mannequin each week. Similar to individuals as soon as waited in anticipation for the following iPhone launch, we now await the following iteration of an LLM. Most people is glad simply speaking to those fashions, however for individuals like me, that’s not sufficient. The AI scientist in me all the time desires to peek inside. I need to see what’s truly happening beneath the hood.
And right here’s the reality: the LLM race is not nearly throwing extra GPUs on the wall and scaling parameters. It’s about structure. The small, intelligent design tips that make a contemporary LLM extra memory-efficient, extra secure, and sure, extra highly effective.
This weblog is about these design tips for a contemporary LLM. I went down the rabbit gap of mannequin papers and engineering write-ups, and I discovered 10 architectural optimisations that designate why fashions like DeepSeek V3, Gemma 3, and GPT 5 punch above their weight.
Why do you have to learn this weblog?
In case you’re simply inquisitive about AI, you may skip to the cool diagrams and metaphors. In case you’re constructing or fine-tuning fashions, you’ll decide up concepts that may truly save your GPU invoice. And in case you’re like me, somebody who finds magnificence in elegant methods, you then’ll recognize the creativity right here.
Additionally, honest warning – It is a lengthy submit. I’m aiming for breadth. Seize some espresso or chai. Or each. You’ll want it.
The recipe for cooking up successful LLM (one which makes cash and folks truly use) appears to be like one thing like this:
Superior LLM = Tremendous-sized mannequin + Tremendous-sized and high-quality information + Additional toppings (RLHF, RLAIF, post-training, Constitutional AI, no matter’s trending this week)
The super-sized mannequin is normally constructed on a variant of the Transformer structure launched by Vaswani et. al in 2017.

Nevertheless, we’ve got noticed over time that the bottom model itself will not be sufficient. Totally different labs, analysis teams, and tech corporations have come out with completely different interpretations of the identical design for a contemporary LLM.
Let’s have a look at a few of these architectures on this weblog.
10 Architectural optimisation strategies
Multi-Head Latent Consideration (MLA)

Let’s break it down phrase by phrase: Multi-head is similar as basic Transformers, having a number of heads. Latent means to shrink stuff right into a smaller house. Consideration continues to be consideration.
The problem: in regular consideration, we mission Q/Ok/V and retailer a KV cache that grows linearly with sequence size. At 128k tokens, it’s monstrous.
The trick: MLA compresses keys and values earlier than storing, then decompresses later. Like zipping recordsdata earlier than importing to Dropbox.
DeepSeek makes use of this to avoid wasting tons of reminiscence. The small additional compute is nothing in comparison with shopping for one other big GPU. You possibly can learn extra about it within the DeepSeek V2 paper.
Sparse Combination-of-Consultants (MoE) + Shared Skilled
MoE layers are one of many coolest hacks lately. As an alternative of 1 big feed-forward layer, you might have many specialists. A router decides which specialists get activated per token. This implies you may have a trillion parameters however solely use 10% per token.
However early MoE fashions have been unstable. Enter the shared professional. It’s like a default professional that each token all the time goes by means of, guaranteeing some consistency throughout tokens. The shared professional acts like the security web at a circus: you may nonetheless do wild flips, however you received’t die in case you miss.
Right here’s an illustration of this method from the DeepSeek V3 paper.

What’s extra, even LLAMA 4 makes use of this setup:

Meta has written a really insightful weblog on Llama 4 the place they focus on it intimately.
Grouped-Question Consideration (GQA)
Full multi-head consideration is dear. Each question head will get its personal key/worth projections. GQA says let’s share keys and values throughout teams of queries. Out of the blue, your reminiscence and compute invoice drop with out killing efficiency.

It’s like ordering meals at a restaurant as a gaggle as an alternative of everybody inserting separate orders. Much less chaos, sooner service, and higher expertise for everyone.
Try the GQA paper if you wish to learn additional.
Sliding Window + World Consideration Hybrids
Do we actually want each token to see each different token? Nope. Most tokens solely care about their neighbors. Some uncommon ones, like a title, a abstract sentence, or a particular marker, may very well want the massive image.
So the trick is straightforward: combine each worlds. Use sliding window consideration for the majority (low-cost and environment friendly), and drop in world consideration once in a while to sew the entire story collectively. Gemma 3 does this neatly: 5 native layers, then one world, repeat. At all times begin native.
Consider it like gossip. More often than not, you’re tuned into what your neighbors are whispering. However infrequently, you want that one loud announcement from throughout the room to make sense of the entire story.
This isn’t new-new since papers like Longformer (Beltagy et al., 2020) first confirmed how sliding home windows may scale consideration. It even tried completely different settings of the sliding window:

And Luong et al., 2015 explored world consideration. Right here is an illustration from the paper of the way it’s computed in observe:

What’s cool is how a contemporary LLM remixes these design concepts in production-ready methods. I positively suggest studying the Gemma paper on how they make the most of the mix of those two strategies.
Good Normalization Methods
LayerNorm, RMSNorm, Pre-Norm, Publish-Norm, QK-Norm… seems like a shampoo aisle, proper? However these tiny tweaks truly make an enormous distinction.
Pre-Norm stabilizes gradients in deep networks. With out it, your loss can explode midway by means of coaching, and also you’ll be crying over hours of wasted compute. (Sure, I’ve been there.)
RMSNorm is cheaper, less complicated, and sometimes simply nearly as good. No imply subtraction, simply scales by variance. Saves reminiscence, speeds issues up.
QK-Norm normalizes queries and keys inside consideration. Retains values sane, prevents them from going wild like a toddler on sugar.
The OLMo 2 paper confirmed how a lot stability these small tweaks add. Truthfully, normalization is like seasoning salt whereas cooking: a pinch in the correct quantity could make it scrumptious. Nevertheless, too little or an excessive amount of, and your entire coaching “dish” collapses right into a salty/bitter mess.
No Positional Embeddings (NoPE)
This one actually shocked me. Some fashions simply ditch positional embeddings completely. No absolute, no relative, nothing. They simply depend on causal masking to determine the order.
And weirdly? It really works. Fashions truly generalize higher to longer sequences than they noticed throughout coaching. It’s like instructing a dancer rhythm by really feel as an alternative of counting “1, 2, 3, 4.” They simply get it.
SmolLM3 makes use of NoPE in some layers, proving you don’t all the time want fancy positional hacks. The paper Rope to Nope and Again Once more: A New Hybrid Consideration Technique dives into this extra if you would like the geeky particulars.
Not mainstream but, however positively one thing to control as it would simply be the key sauce for dealing with ultra-long contexts.
Taking part in with Depth vs Width
Do you construct deep and slender or shallow and vast? There’s no silver bullet right here. It’s all about what your {hardware} can deal with and how briskly you want solutions.
- Deep has extra layers. Nice for constructing a wealthy representational hierarchy, however may be slower to coach.
- Vast has fewer layers. Higher parallelism, sooner inference, simpler on sure {hardware}.
Case examine: GPT-OSS goes vast, Qwen3 goes deep. Each crush it.
Consider it like athletes: sprinters vs marathon runners. Totally different builds, completely different strengths, similar elite outcomes.
Consideration Biases & Sinks
Consideration layers typically drop bias phrases to avoid wasting parameters. However some fashions are bringing them again. Biases act like tiny steering wheels by serving to consideration lock onto essential alerts.
Then there are consideration sinks: particular tokens that the whole lot attends to. Consider them like “anchor factors” within the sequence. They stabilize long-context conduct.
GPT-OSS makes use of each. Generally old-school concepts come again in vogue!
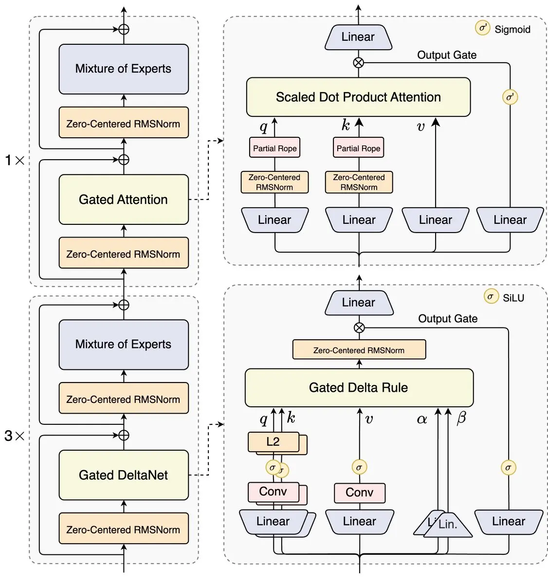
Hybrid Blocks & Gated Variants
Not all blocks in fashionable LLMs need to be boring, similar Transformer layers. Some fashions combine consideration layers with gated blocks, state-space layers, or different light-weight modules.
Why? Energy + effectivity. It’s like a relay race staff, some runners are sprinters and a few are endurance champs, however collectively they crush it.
Living proof: Qwen3-Subsequent mixes Gated Consideration and DeltaNet-style blocks. Completely experimental, however tremendous thrilling.

Truthfully, this hits a bit of nostalgia for me as I grew up in an period of gates in NLP. LSTMs, GRUs have been the best architectures on the block.
Seeing gates make a comeback in fashionable Transformers jogs my memory why foundations nonetheless matter. Trendy AI scientists shouldn’t simply chase the newest developments since generally the outdated tips come in useful in methods you by no means count on.
Multi-Token Prediction (MTP)
Historically, LLMs predict one token at a time. Sluggish, painstaking, like pecking every letter on a typewriter.
MTP says: Why not predict a number of tokens without delay? Prepare the mannequin to see forward a bit, and mix it with speculative decoding. It results in sooner coaching, sooner inference, similar and even higher efficiency.

It’s like typing with autocomplete on steroids. You’re not pecking letter by letter anymore; you’re principally sliding over entire phrases, generally phrases, in a single go. Qwen3-Subsequent loves this trick, and it’s one of many causes it feels snappy regardless of being a giant mannequin.
Right here’s the unique MTP paper so that you can get extra context about this method.
Key Highlights
Alright, let’s zoom out and take inventory. We’ve talked about 10 design tips {that a} fashionable LLM makes use of to punch means above its weight. What actually issues?
Reminiscence & Effectivity: MLA and GQA are lifesavers in case your KV cache is exploding. Compressing keys and values, sharing projections, results in reminiscence being saved with out killing efficiency. Sliding window + world hybrids? Identical concept. Most tokens don’t care about the entire context, so give them native consideration. Sprinkle in world layers when wanted, like Gemma 3 does.
Capability & Scaling: MoE with shared specialists, hybrid blocks, and depth vs width decisions show there’s no single proper reply. Want large capability with out slowing inference? Sparse MoE + shared professional. Favor parallelism and velocity? Go vast. Have a look at Qwen3 (deep) vs GPT-OSS (vast); they each work. Hybrid blocks give flexibility and effectivity. Gated layers, state-space blocks, attempt to combine and match.
Stability & Coaching: RMSNorm, Pre/Publish-Norm, QK-Norm, and dense layers earlier than MoE routing are the unsung heroes. They stop exploding gradients, stabilize early coaching, and prevent from tearing your hair out. Tiny tweaks, large payoff.
Generalization & Context: NoPE, consideration sinks, sliding/world hybrids, all assist with lengthy sequences and make fashions generalize higher. Generally, throwing away positional embeddings truly makes the mannequin stronger.
Enjoyable Takeaway: A variety of these tips are outdated concepts reborn. Gates? Howdy LSTMs and GRUs. MTP? Typing with autocomplete on steroids. Lesson: know your foundations. The outdated stuff will save your life when the brand new stuff will get bizarre.
Suggestions (my take)
- Reminiscence tight? Begin with MLA, GQA, and sliding window consideration.
- Scale sensible? Sparse MoE + shared professional.
- Stabilize coaching? Don’t skip normalization tips and dense prep layers.
- Latency a priority? Select depth vs width correctly.
- Lengthy-context wanted? Strive NoPE, consideration sinks, and hybrid consideration.
Conclusion
Right here’s the underside line: a contemporary LLM design isn’t nearly “larger = higher.” It’s a mixture of effectivity hacks, scaling methods, stability tweaks, and generalization tips. Put them collectively thoughtfully, and also you get a mannequin that’s quick, highly effective, and really usable.
Understanding why these tips work is extra essential than simply copying them. The outdated concepts, corresponding to gates, normalization, and cautious routing, hold coming again and saving your GPU, your sanity, or each.
On the finish of the day, constructing LLMs is an element engineering, half artwork, and half managed chaos. Nail the foundations, sprinkle in intelligent hacks, and also you’ve received a mannequin that doesn’t simply exist but in addition performs, scales, and impresses. And actually, that’s far more enjoyable than simply chasing the newest hype.
Nonetheless inquisitive about these strategies that assist design a contemporary LLM? Be at liberty to take a look at Sebastian Raschka’s Weblog, the place he covers these matters in additional element!
Login to proceed studying and revel in expert-curated content material.

